ePower/CLIPの特長
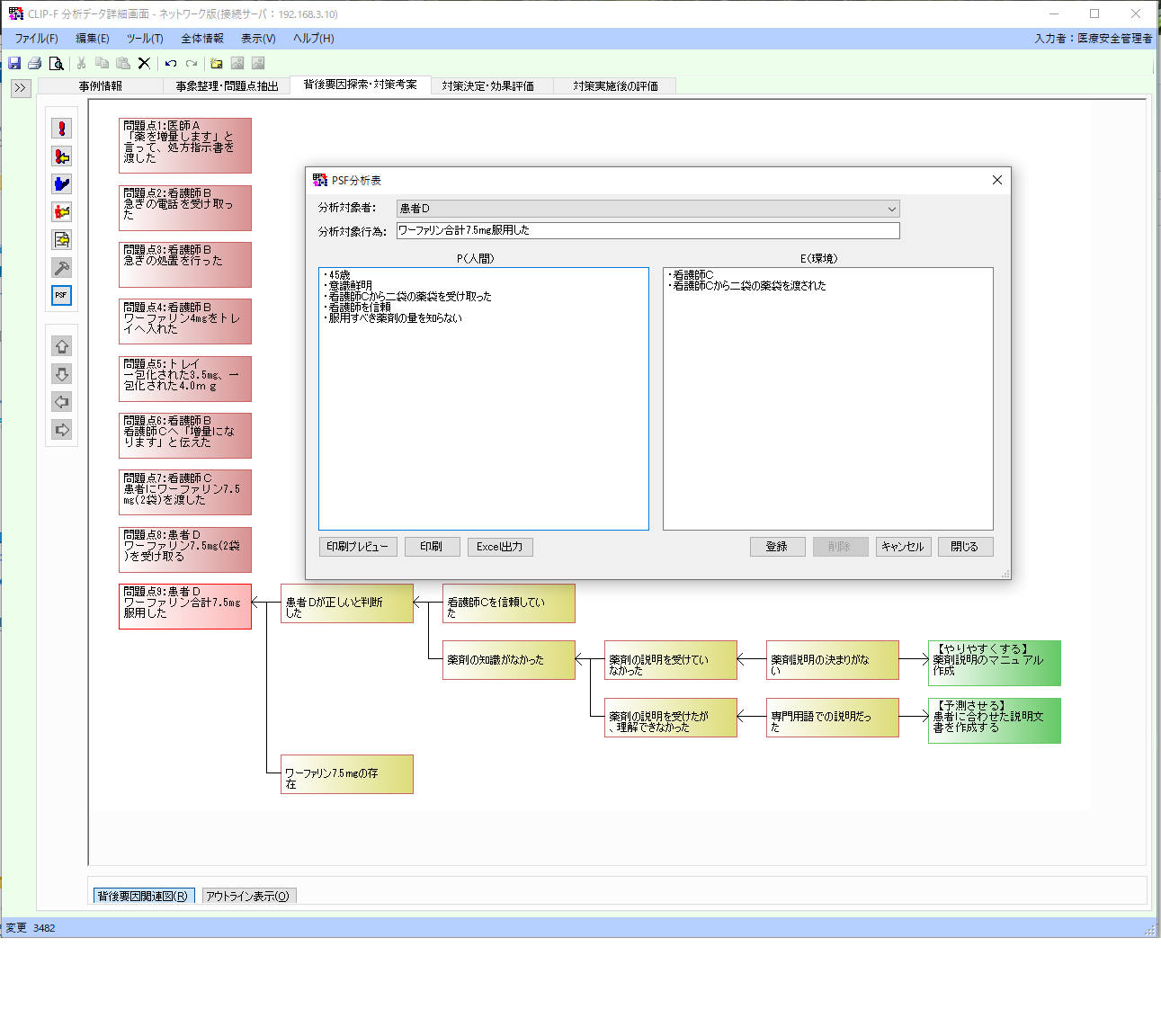
分析手法ImSAFERとは
インシデントレポートの作成や報告、集計・統計作業を効率化するだけではなく、「ImSAFER(アイエム セーファー)」※を用いた事例の詳細分析をパソコンの画面上で展開することができるシステムです。より効果的な対策立案・決定、実施・評価までの業務改善プロセス(PDCA)を的確にサポート・管理し、医療安全管理者(所属長)の業務を強力にバックアップします。
事故は、いくつかの事象が連鎖して発生するという構造を持っており、この連鎖を断ち切ることで事故防止が図れます。「事故の構造」を理解し、また、誰もが「正しいと判断して行動している」といった人間の行動モデルに目を向けたヒューマンファクター工学をベースに開発されたP-mSHELLモデルを活用することで周囲の環境に目を向けた多重の対策を検討することができ、事故の再発防止や未然防止に繋がります。





※「ImSAFER」は「ヒューマンファクター工学」と「人間の行動モデル」、「事故の構造」の考え方を取り入れた分析手法です(河野龍太郎著「医療におけるヒューマンエラー(第2版)(2014医学書院)」より)
- 関連情報
- 分析手法ImSAFERとは
CLIPの特長
院内LANを活用した効率的な情報収集・管理
- LANに接続された全ての端末から情報の入力が可能なWebブラウザー型システム
- 登録された情報はどの端末からでも閲覧可能(セキュリティ権限に依存)
- 職員情報及び、各種マスターファイルをデータベースサーバーにて一元管理
- プログラム更新情報はサーバー側で一元管理
業務のワークフローをシステム化
- 提出されたインシデントレポートに対する承認・差戻し機能を設定
【報告者 ⇔ 所属長 ⇔ 医療安全管理室】
メール配信機能によるリアルタイムな情報把握
- インシデントレポートが提出されると、所属長、医療安全管理者へメール配信が可能(院内で発生している情報がリアルタイムに把握できる)
- 所属長、医療安全管理者からのインシデントレポートの差戻し情報も、当事者へメール配信できる
電子カルテシステムとの接続が可能
- 職員情報、患者情報の連携が可能で、運用負荷が減り入力がより容易になります。
- 電子カルテメニューの中から直接インシデント報告分析支援システムを起動することが出来、あたかも電子カルテ機能の一部として運用が可能です。
